AI operations, unified.
One interface for local and cloud AI. Route queries intelligently, track every token, and keep sensitive work on your machine.
Built for control
A complete toolkit for managing AI workflows across local and cloud environments.
Intelligent Routing
Direct queries to local models or cloud providers based on your rules. AUTO mode selects the best engine for each task.
Local-First Privacy
Process sensitive work entirely on your machine. Cloud access is explicit, never automatic.
Cost Transparency
See token counts and cost estimates before you send. Track usage across providers with exportable logs.
Multi-Provider Support
Connect OpenAI, Claude, Gemini, Azure, and local Ollama models from a single workspace.
Multi-View Workspace
Run parallel sessions, compare outputs, and keep notes visible while you work.
Customizable Dashboard
Design your workspace the way you work. Arrange panels, resize views, and save layouts that fit your workflow—not the other way around.
The right model for every task.
Define where your queries go. Keep proprietary work on local models. Send complex reasoning to cloud providers.
- LOCAL mode processes entirely on your machine
- CLOUD mode connects to OpenAI, Claude, Gemini, Azure
- AUTO mode routes based on task requirements
- Per-profile routing for different workflows
See how models perform, side by side.
Send the same prompt to multiple engines and compare responses instantly.
- Side-by-side response comparison
- Same prompt across different providers
- Compare response time and token usage
- Export results for documentation
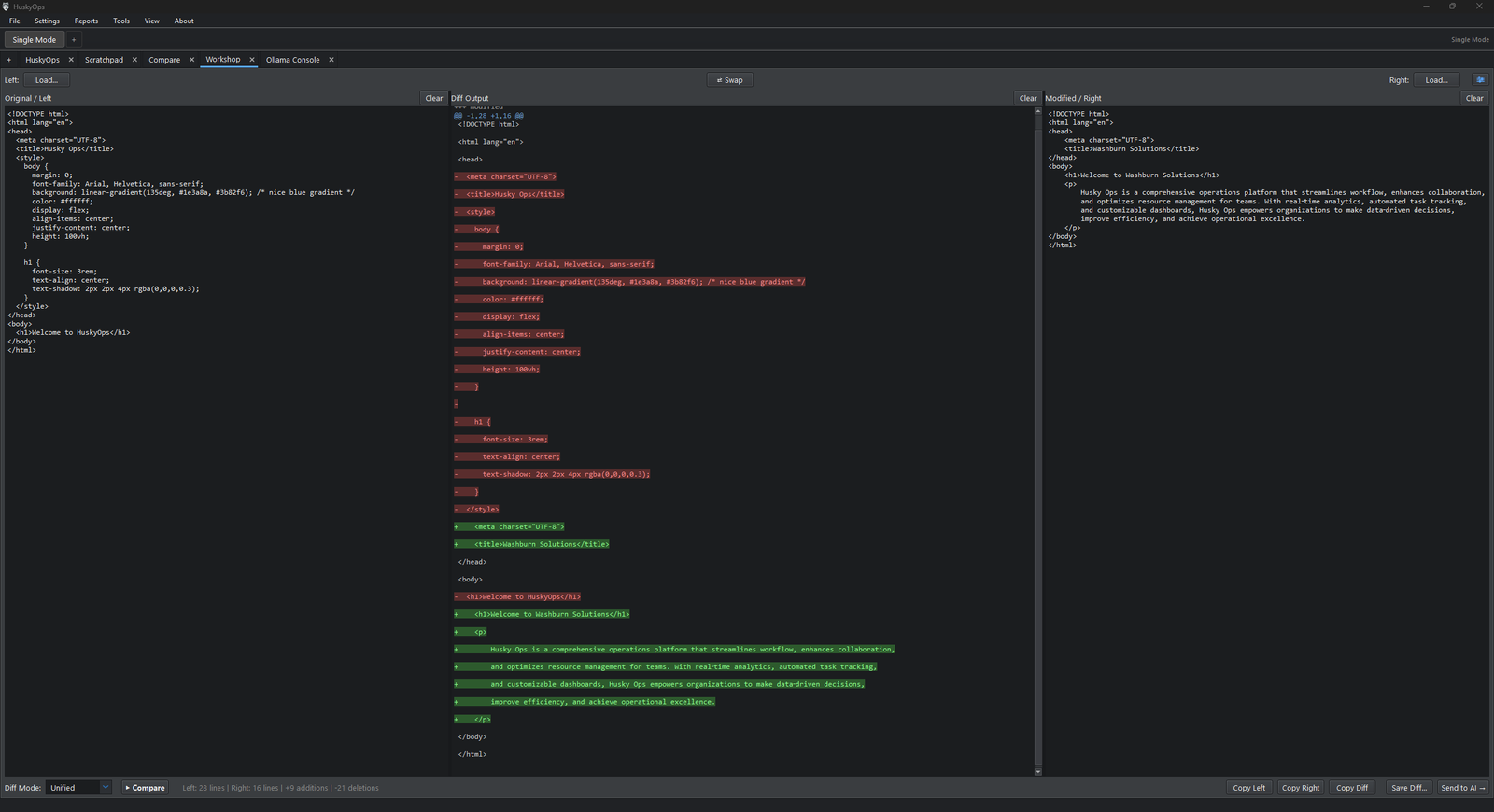
Refine outputs without leaving the workspace.
Compare versions with visual diff, merge changes, and iterate on AI outputs directly.
- Visual diff with color-coded changes
- Three-way merge from left, right, or combined
- Send chat outputs directly to Workshop
- Built for code review and document editing
Complete visibility into every interaction.
Track tokens, costs, and response times across all providers.
- Real-time cost estimation per query
- Historical usage trends and charts
- Breakdown by model, profile, and project
- Export to CSV for external reporting
Explore the interface
Additional tools and capabilities built into HuskyOps.
Multi-View Workspace
Parallel sessions and persistent scratchpads
Roadmap Builder
AI-generated project plans
Execution History
Full audit trail of interactions
Ollama Console
Direct local model management
Works with your stack
Local: Ollama • Cloud: OpenAI • Anthropic Claude • Google Gemini • Azure OpenAI
A completed project.
HuskyOps was built to explore unified AI workflows across local and cloud providers. While development has concluded, the concepts and architecture informed later projects. Interested in similar solutions? Let's talk.